Microchip Technology WBZ451HPE Curiosity-Board

Das Microchip Technology WBZ451HPE Curiosity-Board ist für das Prototyping des BLUETOOTH® Low Energy- und Zigbee ® HF-Moduls ausgelegt. Der WBZ451HPE von Microchip Technology ist mit einem integrierten PICkit™ On-Board-4-debugger (PKOB4) ausgestattet und vereinfacht die Programmierung und das Debugging mit nur einem USB Type-C™-Kabel. Das Board verfügt über eine mikroBUS™ BLUETOOTH™-Stiftleiste für eine nahtlose Integration mit MikroElektronika mikroBUS Click Adapterboards, die einen erweiterten Funktionsumfang ermöglichen. Darüber hinaus enthält es zwei Xplained PRO (XPRO) Stiftleisten, die eine Konnektivität zu verschiedenen XPRO-Boards und Zugang zu GPIOs bieten, wodurch es sich hervorragend für eine effiziente und modulare Entwicklung eignet.

Merkmale

  • WBZ451HPE Bluetooth Low Energy und 802.15.4 HF-Modul
  • USB- oder Li-Po-Batterie betrieben
  • On-Board-Programmierer/Debug-Schaltung mit PKoB4 basierend auf dem SAME70 MCU von Microchip
  • Microchip MCP73871 Li-Ionen-/LiPo-Batterieladegerät mit Leistungspfadmanagement
  • Serieller On-Board-USB-zu-UART-Wandler mit Hardware-Flusssteuerung basierend auf dem MCP2200 von Microchip
  • mikroBUS Sockel zur Erweiterung des Funktionsumfangs mit Click-Adapterboards von MikroElektronika
  • Die RGB-LED wird mit Pulsweitenmodulation (PWM) gesteuert
  • Ein Reset-Schalter
  • Ein benutzerkonfigurierbarer Schalter
  • Eine Benutzer-LED
  • 32,768 kHz Quarz
  • Microchip SST26VF064B, Externer 64-MBit-Quad-Flash-Speicher mit serieller Peripherieschnittstelle (QSPI)
  • Microchip MCP9700A, analoger Spannungstemperatursensor mit geringem Stromverbrauch
  • ARM® 10-Pin-SWD-Stiftleiste (Serial Wire Debug, SWD) für externen Programmierer/Debugger
  • Zwei XPRO-Stiftleisten

Applikationen

  • Drahtlose Beleuchtung
  • Industrieautomatisierung
  • Heimautomatisierung
  • Internet der Dinge (IoT)
  • Bluetooth Low Energy oder Zigbee und proprietäre Applikationen
  • Gewinde

Übersicht

Microchip Technology WBZ451HPE Curiosity-Board

Ansicht von unten

Microchip Technology WBZ451HPE Curiosity-Board

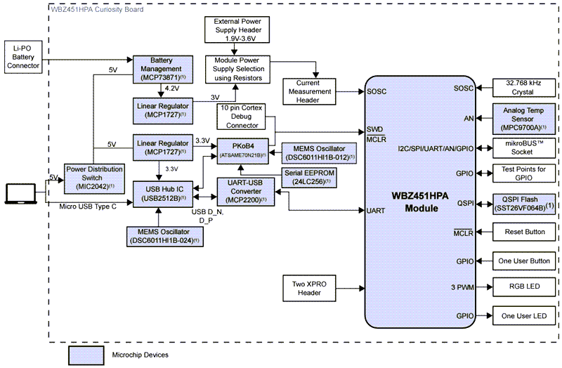
Blockdiagramm

Blockdiagramm - Microchip Technology WBZ451HPE Curiosity-Board
Veröffentlichungsdatum: 2024-12-20 | Aktualisiert: 2025-05-01