Renesas Electronics RZ/V2L SMARC PMIC-Kit
Das Renesas Electronics RZ/V2L SMARC-PMIC-Kit besteht aus einem SMARC v2.1 Modulboard und einer Trägerboard-Konfiguration. Das Kit demonstriert die RZ/V2L Hochpräzisions-KI-Einstiegs-MPUs, die Universal-Mikroprozessoren sind, die mit einem Renesas KI-dedizierten Beschleuniger (DRP-KI) für Vision, einer Arm 1,2 GHz® Cortex®-A55-dual-core-CPU, 3D-Grafiken und einer Video-Codec-Engine ausgestattet sind.Das RZ/V2L SMARC-PMIC-Kit ist mit dem SMARC v2.1 konform und mit den folgenden externen Speichern bestückt:
- DDR4-SDRAM: 2 GB x 1 PC
- QSPI Flash-Speicher: 512 Mb x 1 PC
- eMMC-Speicher: 64 GB x 1 PC
Merkmale
- Trägerboard (160 mm x 100 mm Abmessungen)
- Gigabit-Ethernet x2
- USB 2,0 x 2 Kanal (OTG x 1 Kanal, Host x 1 Kanal)
- MIPI-CSI-Kamera-Steckverbinder (kann mit der Google Coral Kamera verbunden werden)
- Mikro-HDMI-Steckverbinder (Ausgang)
- CAN-FD x2
- micro SD x1 externer Speicher
- Audio-Leitungseingang x1
- Audio-Leitungsausgang x1
- PMOD x2
- USB-Type-C™ für Leistungseingang
- Modulboard (82 mm x 50 mm Abmessungen)
- RZ/V2L Prozessor
- 2 GB DDR4 (2 GB x1) Hauptspeicher
- 64 MB QSPI NOR Flash
- 64 GB eMMC-Speicher
- micro SD x1 externer Speicher
- Analog-Digital-Wandler-Schnittstelle x6
- JTAG-Steckverbinder
- PMIC (RAA215300) für RZ/V2L
Lieferumfang Kit
- Modulboard
- Trägerboard
Edge-Impuls-Ressourcen
Übersicht
Hauptbestandteile
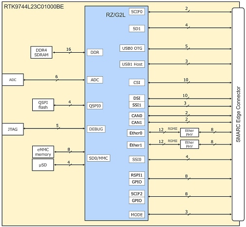
Blockdiagramm
Veröffentlichungsdatum: 2022-02-21
| Aktualisiert: 2024-03-29
