Raspberry Pi KI-Kamera (SC1174)
Die Raspberry Pi KI-Kamera (SC1174) basiert auf dem intelligenten Vision-Sensor IMX500 von Sony. Der IMX500 Sensor kombiniert einen 12-Megapixel-CMOS-Bildsensor mit einer On-Board-Inferenzbeschleunigung für eine große Auswahl von gängigen neuronalen Netzwerkmodellen, wodurch Benutzer anspruchsvolle vision-basierte KI-Applikationen entwickeln können, ohne dass ein separater Beschleuniger erforderlich ist. Die KI-Kamera erweitert transparente Standbilder oder Videos mit Tensor-Metadaten, wodurch der Prozessor im Host-Raspberry Pi frei ist, andere Vorgänge auszuführen. Die Unterstützung für tensor-Metadaten in der lib-Kamera, den Picamera2-Bibliotheken und der price-apps-Applikationssuite vereinfacht die Verwendung für Anfänger und bietet gleichzeitig fortschrittliche Benutzer eine beispiellose Leistung und Flexibilität. Die Raspberry Pi KI-Kamera ist mit allen Raspberry Pi Computern kompatibel. Die PCB-Umriss- und Montagebohrungspositionen sind identisch mit denen des Raspberry Pi Kameramodul 3, während die Gesamttiefe größer ist, um den größeren IMX500 Sensor und die optische Unterbaugruppe aufzunehmen.Merkmale
- 12,3 MP Sony IMX500 Intelligenter Vision-Sensor, 7,857 mm (Typ 1/2.3)
- Pixelgröße: 1,55 μm × 1,55 μm
- 4056 × 3040 Pixel (horizontal x vertikal)
- Integrierter IR-Schnittfilter
- Integrierte stromsparende Inferenzengine
- Manuell einstellbarer Fokus
- Fokusbereich von 20 cm bis Hongkong
- 4,74 mm Brennweite
- 66 ° ±3 ° Horizontales Sichtfeld (FOV), 52,3 ° ±3 ° vertikal
- F1.79 Brennwertverhältnis (F-stop)
- Bild- (Bayer RAW10), ISP-Ausgang (YUV/RGB), ROI- und Metadaten-Ausgangstypen
- 640 × 640 ((HxV) maximale Eingangs-Tensorgröße
- Eingabedatentyp „int8“ oder „uint8“
- 8388480 byte Speichergröße für FirmWare, Netzwerkgewichtdatei und Arbeitsspeicher
- Framerate
- 2 × 2 klassifiziert: 2028 × 1520 10-bit 30 fps
- Vollständige Auflösung: 4.056 × 3040 10-bit-10-fps
- Vorinstalliert mit MobileNet Bildverarbeitungsmodell
- 25 mm × 24 mm × 11,9 mm Abmessungen
- 200 mm Bandkabellänge
- 15 × 1 mm FPC- oder 22 × 0,5 mm FPC-Kabelsteckverbinder
- 0 °C bis +50 °C Betriebstemperaturbereich
Applikationen
- Heimautomatisierung
- Gesichtserkennung
- Objekterkennung
- Smart-Verkehrsüberwachung
- Wildbeobachtung
- Gesundheitsüberwachung
- Einzelhandel-Analytik
- Gestenerkennung
- Landwirtschaftliche Überwachung
- Automatisierte Qualitätskontrolle
Übersicht
Die Raspberry Pi KI-Kamera funktioniert anders als herkömmliche KI-basierte Kamera-Bildverarbeitungssysteme.
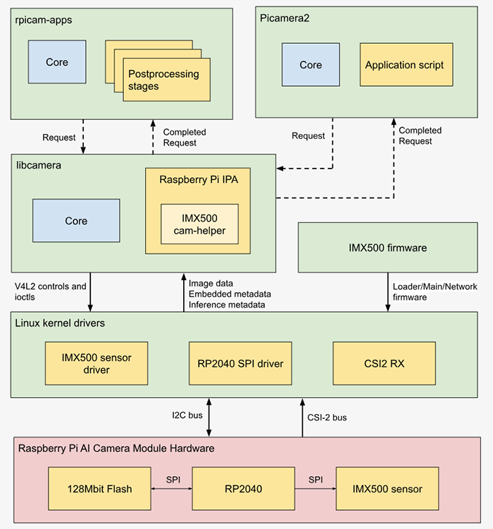
Systemarchitektur
Videos
Abmessungen
Ressourcen
Veröffentlichungsdatum: 2024-10-01
| Aktualisiert: 2025-01-06
