Bridgetek BT88 Advanced Embedded Video Engines

Bridgetek BT88 Advanced Embedded Video Engines are easy-to-use graphic controller ICs targeted at embedded applications to generate high-quality Human Machine Interfaces (HMIs). These Bridgetek ICs offer graphic, audio, and touch control interface functionality in a compact Pb-free, RoHS-compliant VQFN-48 and VQFN-56 package. The BT88 support LCD 480x272, 320x240 resolutionsand bar type display like 800x160, 1024x120 and operate within a -40°C to +85°C temperature range.

Features

  • Advanced Embedded Video Engine (EVE) with high-resolution graphics and video playback
  • BT88 (0/1/2/3) functionality includes graphic control, audio control, and touch control interface
  • Pinout backward compatible with FT81x series (BT880Q-FT810Q, BT881Q-FT811Q, BT882QFT812Q, BT883Q-FT813Q)
  • Support multiple widgets for simplified design implementation
  • Built-in graphics operations allow users with little expertise to create high-quality displays
  • Support 4-wire resistive touchscreen (BT880Q/BT882Q)
  • Support capacitive touch screen with up to 5 touches detection (BT881Q/BT883Q)
  • Hardware engine can recognize touch tags and track touch movement
  • Provides notification for up to 255 touch tags
  • Enhanced sketch processing
  • Programmable interrupt controller provides interrupts to host MCU
  • Built-in 12MHz oscillator with PLL providing programmable system clock up to 60MHz
  • Clock switch command for internal or external clock source
  • External 12MHz crystal or clock input can be used for higher accuracy
  • Video RGB parallel output; configurable to support PCLK up to 60MHz and R/G/B output of 1- to 8-bits
  • Programmable timing to adjust HSYNC and VSYNC timing
  • Support for LCD displays with up to 128K pixels in total and up to 2048 pixels per line
  • 480x272, 320x240 and bar type display like 800x160, 1024x120 supported LCD resolutions
  • Support landscape and portrait orientations
  • Display enables control output to LCD panel
  • Integrated 256kB graphics RAM, no frame buffer RAM required
  • Support playback of motion-JPEG encoded AVI videos
  • Mono audio channel output with PWM output
  • Built-in sound synthesizer
  • Audio wave playback for mono 8-bit linear PCM, 4-bit ADPCM, and µ-Law coding format at sampling frequencies from 8kHz to 48kHz
  • Built-in digital filter reduces the system design the complexity of external filtering
  • PWM output for display backlight dimming control
  • Advanced object-oriented architecture enables low-cost MPU/MCU as system host using SPI interfaces
  • Support SPI data lines in single, dual, or quad mode
  • Power mode control allows the chip to be put in power down, sleep, and standby states
  • Supports I/O voltage from 1.8V to 3.3V
  • Internal voltage regulator supplies 1.2V to the digital core
  • Built-in Power-on-reset circuit
  • -40°C to 85°C extended operating temperature range
  • Available in a compact Pb-free, VQFN-48 and VQFN-56 package, RoHS compliant

Applications

  • Point of Sales (POS) machines
  • Multi-function printers
  • Instrumentation
  • Home security systems
  • Graphic touchpads (remote, dial pad)
  • Tele/video conference systems
  • Phones and switchboards
  • Medical appliances
  • Blood pressure displays
  • Heart monitors
  • Glucose level displays
  • Breathalyzers
  • Gas chromatographs
  • Power meters
  • Home appliance devices
  • Set-top boxes
  • Thermostats
  • Sprinkler system displays
  • GPS/Satnav
  • Vending machine control panels
  • Elevator controls

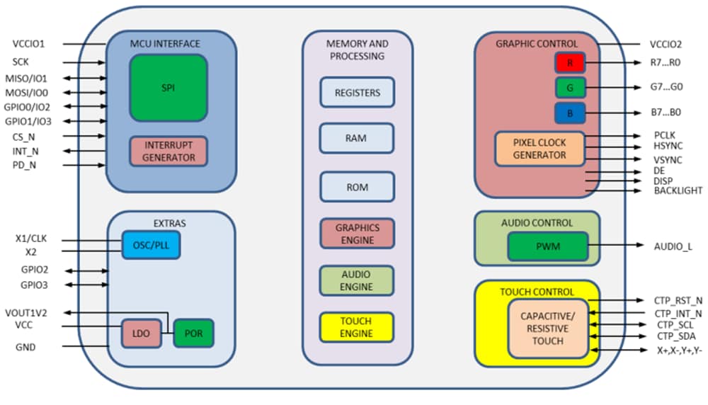
Block Diagram

Block Diagram - Bridgetek BT88 Advanced Embedded Video Engines

System Design Diagram

Bridgetek BT88 Advanced Embedded Video Engines
Veröffentlichungsdatum: 2023-07-21 | Aktualisiert: 2024-01-10