Arduino ASX00073 UNO SPE-Abschirmung
Die SPE-Abschirmung ASX00073 UNO von Arduino bietet eine vielseitige Lösung für industrielle Kommunikation, das Internet der Dinge (IoT) und Automatisierung und kombiniert Single-Pair-Ethernet (10BASE-T1S) mit RS-485. Die Abschirmung ASX00073 von Arduino ermöglicht die Integration in stromsparende Ethernet-Netzwerke und robuste serielle Kommunikationssysteme und gewährleistet so eine effiziente Konnektivität in eingebetteten Umgebungen. Das Shield ist mit dem UNO-Formfaktor von Arduino kompatibel und unterstützt SPI, UART und I2C, wodurch die Interoperabilität mit verschiedenen Geräten ermöglicht wird. Zusätzlich hierzu verfügt das Bauteil ASX00073 über Anschlüsse für zusätzliche Anschluss- und Energieversorungsoptionen. Dank dem robustem Design und der erweiterten Schutzfunktionen ist dieses Bauteil besonders gut für Applikationen in industriellen Umgebungen für Fernüberwachung und automatisierte Steuerung geeignet.Merkmale
- Mikrochip-Controller LAN8651B1 T1S SPE
- 10Mbit/s SPE-Datenrate
- RS-485-Transceiver XR33058IDTR-F von MaxLinear
- Halbduplex RS-485 Kommunikationsmethode
- 20Mbit/s RS-485 Datenrate
- Steckverbinder
- 1x T1S SPE-Anschluss
- 1x T1S SPE Spezieller Steckverbinder
- 1x RS-485-Anschluss
- UART-, SPI- und I2C-Schnittstellen
- Das Bauteil arbeitet gemäß dem Standard 10BASE-T1S mit 10 Mbit/s
- Ermöglicht bis zu 8 Knoten in einem Multidrop-Netzwerk
- Das Bauteil unterstützt bis zu 25 Meter in einer Multidrop-Topologie (mehrere Knoten auf einem einzigen Segment)
- Leistungsoptionen
- +5 VDC vom USB- Steckverbinder des angeschlossenen UNO-Boards
- +7 VDC– +24 VDC vom T1SP an den Schraubanschlussklemmen, wodurch die Power-over-Data-Line-Funktionalität (PoDL) aktiviert wird
- +7 VDC– +24 VDC von VIN an den Schraubanschlussklemmen
- Größe: 68,85 mm x 53,34 mm
- Betriebstemperaturbereich von -40 °C bis +85 °C
Applikationen
- Industrieautomatisierung und Vernetzung
- Industrielle IoT-Gateways
- Fabrikautomatisierung und Steuerungssysteme
- Energie- und Smart-Raster-Monitoring
- Steuerungen
- Fabrikautomatisierung
- Fahrzeugnetzwerke
- IoT-Geräte
- Sensoren
- Gebäudeautomation und intelligente Infrastrukturen
- HVAC und Umweltüberwachung
- Zugangskontroll- und Sicherheitssysteme
- Industrielles Asset-Tracking
- Fernüberwachung und Edge-Computing
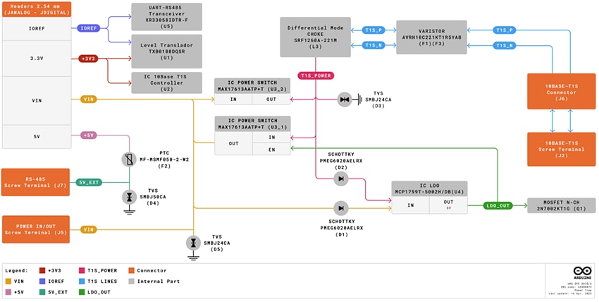
Leistungsaufschlüsselung
Pinbelegung
Blockdiagramm
Abmessungen: mm
Veröffentlichungsdatum: 2025-07-24
| Aktualisiert: 2025-10-02
